Lý do khách hàng lựa chọn thiết bị cân bằng tải Router Mikrotik RB5009UG+S+IN?
Router Mikrotik RB5009UG+S+IN là phiên bản nâng cấp của RB4011iGS+RM với những cải tiến về: CPU, switch-chip, ROM và cổng Ethernet 2.5G
Giá bán phải chăng nhất trong cùng phân khúc
Được sản xuất bởi một hãng thiết bị mạng đến từ châu Âu – Latvia
Hiệu năng mạnh mẽ
Hệ điều hành RouterOS được tối ưu một cách hoàn hảo trên phần cứng Routerboard của Mikrotik và được cập nhật thường xuyên, không phân biệt các dòng cao hay thấp.
RouterOS có đầy đủ, đa dạng các tính năng, thậm chí có những tính năng nâng cao mà chúng ta chỉ thấy xuất hiện trên những dòng Router đắt tiền của các thương hiệu khác.
Tốc độ reboot siêu nhanh.
Các tính năng chính trên Router Mikrotik RB5009UG+S+IN
Load balance – Cân bằng tải không giới hạn đường Internet với 3 phương pháp PCC, NTH, ECMP.
Tự do gọp, tách, xóa bỏ cổng trong một mang LAN với Bridge.
Xây dựng & quản lý mạng WiFi với Hotspot.
Mô hình VPN: PPTP, SSTP, L2TP, IPSec, OpenVPN và 3 giao thức đường hầm EoIP, IPIP, GRE.
Kinh doanh Internet với PPPoE Server như một ISP.
Firewall Mikrotik: Tường lửa bảo vệ máy chủ mạng, máy chủ web trước DoS, DDoS.
Quản lý băng thông theo IP, theo Dịch vụ, theo Hành vi nổi bật với Simple Queue & Queue Tree.
VRRP, Bonding, Dot1X, MPLS, DOH, Certificates.
Router Mikrotik RB5009UG+S+IN phù hợp cho đối tượng khách hàng nào?
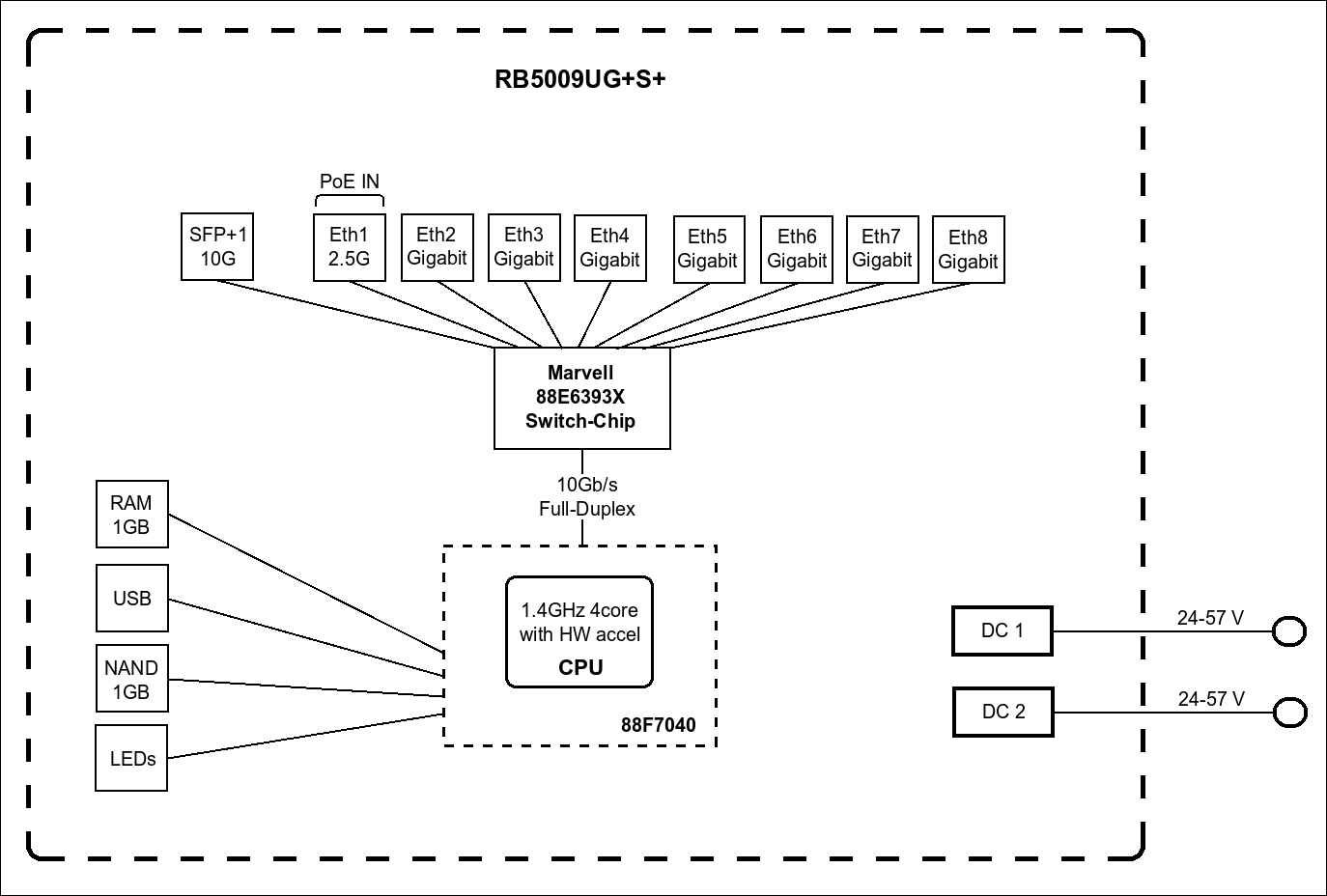
Router Mikrotik RB5009UG+S+IN được trang bị cấu hình phần cứng mạnh mẽ với:
7 cổng Ethernet Gigabit 10/100/1000 và 1 cổng Ethernet 2.5G
1 cổng quang SFP+ 10G
CPU: 88F7040 4 cores, ARM 64 bit, 1.4 GHz
RAM: 1 GB
ROM: 1 GB
Hệ điều hành: RouterOS v7
Router Mikrotik RB5009UG+S+IN phù hợp lắp đặt và sử dụng cho các tòa nhà văn phòng, bệnh viện, khách sạn, các chuỗi cửa hàng dịch vụ ăn uống có quy mô vừa với mật độ sử dụng Internet 400-500 người dùng đồng thời hoặc bạn có thể sử dụng cho chính gia đình của mình để cải thiện tốc độ Internet cũng như được trải nghiệm các tính năng cao cấp mà những chiếc modem nhà mạng không được trang bị.
Router Mikrotik RB5009UG+S+IN chịu tải thực tế khoảng 400-500 người dùng đồng thời.










Đánh giá Router cân bằng tải Mikrotik RB5009UG+S+IN